「客户端」学习网络编程,不了解TCP协议?难怪面试被刷下去,还不来学习!

文章图片

文章图片

文章图片

文章图片

文章图片

文章图片

文章图片

文章图片

文章图片

文章图片

文章图片

文章图片

文章图片

文章图片

文章图片

文章图片
前言
不管面试 Java 、C/C++、Python 等开发岗位 , TCP 的知识点可以说是必问的了 。
任 TCP 虐我千百遍 , 我仍待 TCP 如初恋 。
遥想小林当年校招时常因 TCP 面试题被刷 , 真是又爱又狠….
过去不会没关系 , 今天就让我们来消除这份恐惧 , 微笑着勇敢地面对它吧!
所以小林整理了关于 TCP 三次握手和四次挥手的面试题型 , 跟大家一起探讨探讨 。
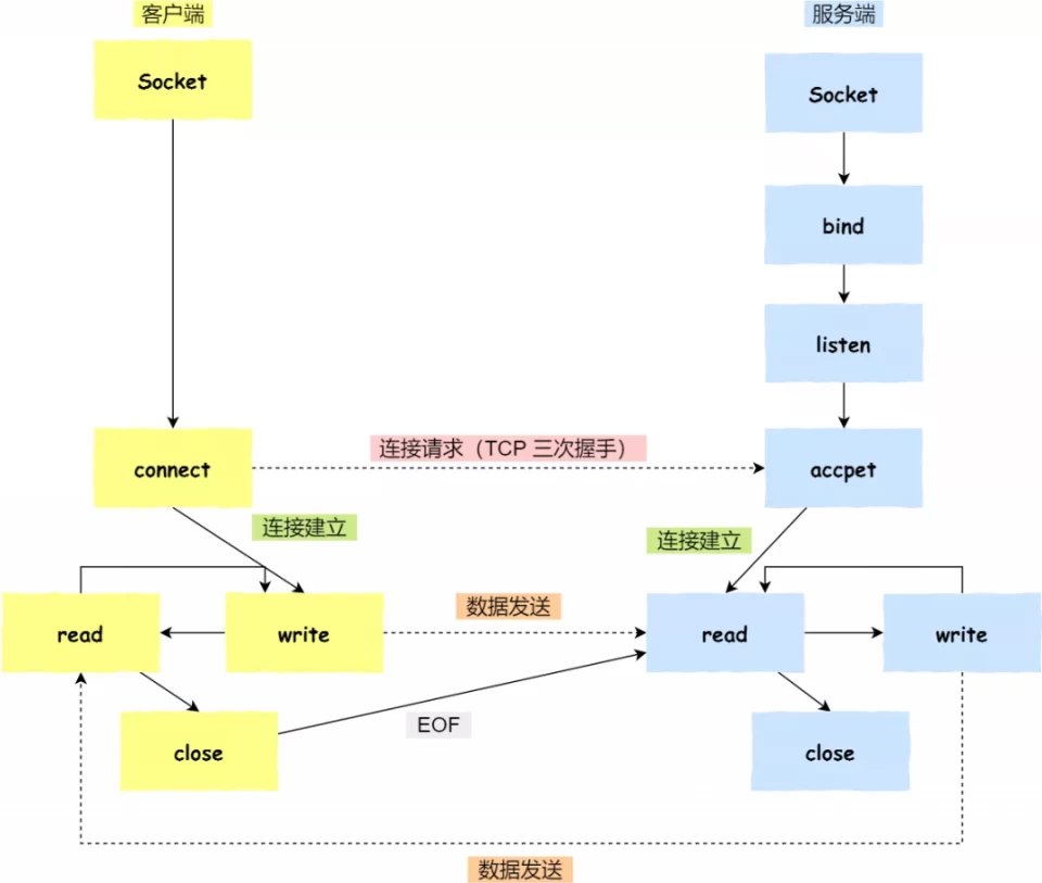
- TCP 基本认识
- TCP 连接建立
- 工业互联网@程序员的术与道:术——编程基本功之网络编程
- 可可酱不插电,无网络限制,学习工作效率更高,移动A4打印机:760g
- Hi威海客户端南海新区:精准护航让企业“满血复活”
- 南方Plus客户端向全球直播卖货,广州皮具商拟抱团进驻网上广交会
- 南方Plus客户端全国首台校园病毒智能监测机在深圳试用,风险“早”知道
- 简简科技机器学习修炼手册:从倔强青铜到最强王者
- 新华网客户端1800亿元投资发力数字新基建,广州市首批73个数字新基建重大项目签约
- 南方Plus客户端广州给大湾区带来什么新气象?,南方观察|1800亿新基建项目
- 北京日报客户端国家卫健委:互联网医疗不得突破现有法律法规
- 南方Plus客户端这款以色列研发的temi机器人有何亮点?,智能家居时代
